Netzwerktests für jedermann

Mit minimalem Konfigurationsaufwand zur maximalen Testtiefe

10. Oktober 2016, 17:02 Uhr | Von Viola Misch und Katja Hahmann
Diesen Artikel anhören

Fortsetzung des Artikels von Teil 1

Anspruchvolle Tests per Maus

Der grobe Ablauf zum Erstellen eines Testfalls mit dem Werkzeug COMSpector sieht etwa folgendermaßen aus: Der erste Schritt ist das Auswählen der Kommunikationsmatrix. Das kann entweder ein AUTOSAR-ECU-Extrakt, eine AUTOSAR-Systembeschreibung oder eine CANdb-Datenbank (Netzwerk- oder Routing-Datenbank) sein. Anhand von Auswahlbäumen, Listen und Buttons selektiert der Testingenieur nun mit der Maus bequem die für seinen Testfall notwendigen Testknoten, -umfänge und -optionen. Am Ende erzeugt das Programm ein XML-Testmodul und eine CAPL-Bibliothek. Bis zu diesem Punkt arbeitet COMSpector als Stand­alone Tool vollkommen unabhängig von anderen Software-Werkzeugen, sodass jeder Mitarbeiter auf seinem PC damit arbeiten kann. XML-Testmodul und CAPL-Bibliothek dienen anschließend auf einem Rechner mit installiertem CANoe zum Erstellen der eigentlichen Testkonfiguration für das Testsystem und lassen sich dort auch ausführen (Bild 1).

COMSpector unterstützt sowohl passive als auch aktive Tests. Aktive Tests nutzen die CANoe-Funktionen zur Restbussimulation und sind stets für ein einzelnes Steuergerät vorgesehen. Durch Restbussimulation ist es möglich, dem isolierten Prüfling die fehlende Umgebung nahezu lückenlos vorzuspielen. Das ist in einem frühen Entwicklungsstadium, wenn andere Netzwerkkomponenten noch nicht real verfügbar sind, die einzige Möglichkeit zum realitätsnahen Testen des Motorsteuergeräts oder des Gateway. Das Sendeverhalten der Empfangsbotschaften bildet das Simulationssystem mit Hilfe der Informationen aus den Kommunikationsmatrizen ab. Aufgrund des in CANoe implementierten Interaction Layer ist die Software in der Lage, das hier benötigte Daimler-Sendemodell exakt nachzubilden.

Passives und aktives Testen

Bei passiven Tests nimmt das Testsystem eine rein observierende Rolle ein, das heißt es greift für die gesamte Testdauer nicht in das Geschehen auf den Bussystemen ein. Damit eignen sich passive Tests typischerweise für reale Testfahrten. Weil bei Daimler jeder Vernetzungs-Ingenieur ein Steuergerät am Platz hat, sind diese Tests ebenso direkt am Arbeitsplatz möglich. Es geht stets darum, den Netzwerkverkehr oder bestimmte Botschaften auf bestimmte Verhaltensregeln hin zu überprüfen. Standardmäßig wird im ersten Schritt meistens getestet, ob ein Steuergerät alle Botschaften im richtigen Zeitraster sowie mit der korrekten Prüfsumme und dem korrekten Botschaftszähler versendet. So können fehlende Botschaften etwa ein Hinweis darauf sein, dass entweder das Steuergerät selbst überlastet ist oder die Buslast generell zu hoch ist. Passive Tests sind sowohl für Einzelbusse als auch busübergreifend möglich.

Beim Test des Routingverhaltens vom Central Powertrain Controller beispielsweise überwacht das Testsystem für alle zyklischen und spontanen Botschaften die Routing-Zeiten, die Datenkonsistenz und die Reihenfolge der Daten. Jeder dabei auftretende Fehler hat einen Eintrag in das Testprotokoll zur Folge, zum Beispiel wenn Botschaften verloren gehen oder die erlaubten Routing-Zeiten (MaxRoutingTime) überschritten werden. Analog verläuft der Test des Update-Bit-Routing: Das Gateway muss das Update-Bit immer dann setzen, wenn ein bestimmtes Signal auf dem Quellbus empfangen wurde, sodass das Zielsteuergerät erkennen kann, ob das Ursprungssteuergerät sendet. Signaländerungen werden damit richtig erkannt und nicht vom Gateway unter Umständen verdeckt. Jede Verletzung dieser Regeln dokumentiert das Testsystem im Fehlerprotokoll.

Anbieter zum Thema

zu Matchmaker+
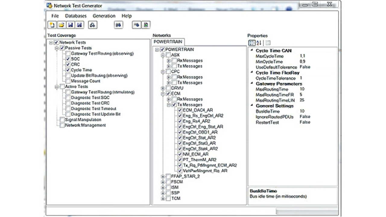
COMSpector Screenshot mit passivem Tests.
Bild 2. COMSpector Screenshot mit passivem Tests.
© Daimler

In weiteren Tests lassen sich auf ähnliche Weise Botschaftszähler, Prüfsummen und Zykluszeiten überwachen (Bild 2). Maßgebend für die Bewertungen beim Testablauf sind die Parameter, die der Testingenieur im COMSpector festlegt, zum Beispiel MaxRoutingTime bei Gateway-Tests oder MaxCycleTime/MinCycleTime bei Zykluszeitüberwachungen. Die beiden zuletzt genannten Parameter definieren bei zyklischen Botschaften die obere und untere zeitliche Toleranzgrenze, innerhalb der die betreffende Botschaft jeweils eintreffen muss. Jede Unter- oder Überschreitung der Zykluszeit findet sich folglich als Fehlereintrag im Testprotokoll wieder. Observierende Tests funktionieren grundsätzlich auch mit Logging-Daten im Offline-Modus. Das heißt, falls aufgezeichnete Netzwerkkommunikation von Testfahrten vorliegt, ist diese jederzeit am Arbeitsplatz nachträglich überprüfbar.

COMSpector Screenshot mit aktiven Gateway-Tests.
Bild 3. COMSpector Screenshot mit aktiven Gateway-Tests.
© Daimler

Bei den aktiven Tests simuliert CANoe die Netzwerkkommunikation des betreffenden Netzwerks bis auf das zu testende Steuergerät. Das Testsystem greift aktiv in die Buskommunikation ein, um die definierten Verhaltensregeln zu prüfen (Bild 3). Einen großen Testumfang nehmen dabei die Gateway Routing Tests ein. Die Botschafts- oder Signalinhalte werden mit unterschiedlichen Werten (Mindest-, Mittel- und Max-Wert) stimuliert. Jede Stimulation wird nacheinander in einem separaten Testfall geprüft. Während jedes Testfalles wird das Routing-Verhalten des Steuergerätes überwacht. Dabei werden folgende Funktionen im Einzelnen geprüft: Routing-Zeiten, Datenkonsistenz und Datenreihenfolge. Zu den Gateway Routing Tests gehören weiterhin die Simulation von Botschaftsausfällen und das Transport-Protokoll-Routing.

In den aktiven Tests von Botschaftszählern, Prüfsummen, Zykluszeiten und Update-Bits werden die entsprechenden Signale vom Testsystem so manipuliert, dass ein Fehlereintrag im Diagnose-Fehlerspeicher erzeugt wird. Anschließend verifiziert der Anwender den entsprechenden Fehlereintrag über ein Diagnosewerkzeug.

Zusätzlich zu den vordefinierten Testabläufen ist der Ingenieur durch die interaktiven Tests in der Lage, während des Betriebs ausgewählte Botschaften zu selektieren und zu manipulieren. Das kann beispielsweise durch Unterbrechen des Sendens zyklischer Botschaften oder automatischer Signalwertänderungen erfolgen. Die Manipulationen werden über Bedien-Panels vorgenommen, die für jedes Steuergerät automatisch verfügbar sind.


  1. Mit minimalem Konfigurationsaufwand zur maximalen Testtiefe
  2. Anspruchvolle Tests per Maus
  3. Life-Tests im Fahrzeug

Lesen Sie mehr zum Thema


Das könnte Sie auch interessieren

Jetzt kostenfreie Newsletter bestellen!

Weitere Artikel zu Vector Informatik GmbH

Weitere Artikel zu Daimler AG

Weitere Artikel zu Feldbusse