Mit Matlab/Simulink und PLCnext Engineer

Modellbasierte Entwicklung für Industrie 4.0

7. Juni 2021, 16:30 Uhr | Andreas Knoll
Diesen Artikel anhören

Fortsetzung des Artikels von Teil 3

Offener Marktplatz für Apps und Funktionsbausteine

Bild 3: Darstellung eines Multirate-Modells in Simulink
Bild 3: Darstellung eines Multirate-Modells in Simulink
© Phoenix Contact

Das offene Ecosystem PLCnext Technology umfasst auch andere nützliche Bestandteile, etwa den „PLCnext Store“. Er ist als offener Marktplatz konzipiert, sodass unterschiedliche Apps für fast jede Anwendung erhältlich sind. Im Store findet der Anwender beispielsweise in IEC 61131-3 erzeugte Funktionsbibliotheken. Auch Drittanbietern ist hier eine Plattform geboten, um die von ihnen entwickelten komplexen Regler oder Apps einer stetig wachsenden Community bereitzustellen – sei es kostenfrei oder gegen eine Lizenzgebühr. Die PLCnext Technology unterstützt Unternehmen somit, ihre Produkte schneller zu entwickeln, Fehler früher im Prozess zu entdecken sowie die Kosten für Hardware-Prototypen zu senken.

Strukturierte Implementierung von Modellen mit PC Worx Target for Simulink

Die Software PC Worx Target for Simulink ermöglicht die automatische Konvertierung von Simulink-Modellen in gerätespezifischen Code für die Steuerungen von Phoenix Contact. Der ausführbare Code ist kompatibel zu den Remote Field Controllern (RFC) und Axioline-Steuerungen (AXC). PC Worx Target for Simulink steht als Add-on für die Entwicklungsumgebungen PLCnext Engineer und PC Worx bereit und unterstützt das Ecosystem PLCnext Technology, um die Vorteile der offenen Plattform für die Automatisierung zu nutzen.

Mit Model-Based Design und den Simulationsmöglichkeiten von Simulink sorgt PC Worx Target for Simulink für eine strukturierte Implementierung des Modells. Ablaufbarer Code wird automatisch erzeugt. Durch die Importfunktion und die Konfigurationsoptionen lässt sich das Modell mit Standard-SPS-Code abarbeiten. Wenn Anwender PC Worx Target for Simulink zur Integration komplexer Modelle in Steuerungen von Phoenix Contact nutzen, profitieren ihre Anwendungen von einem breiten Spektrum innovativer Automatisierungslösungen.

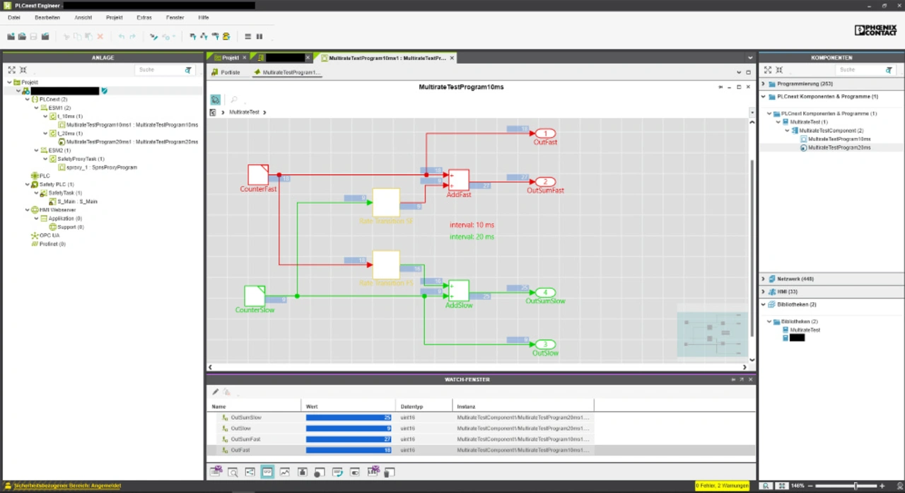
Bild 4: Grafische Repräsentation des in Simulink erstellen Modells im Engineering-Tool PLCnext Engineer
Bild 4: Grafische Repräsentation des in Simulink erstellen Modells im Engineering-Tool PLCnext Engineer
© Phoenix Contact

Konstantin Just ist Mitarbeiter im Product Management Software and Safety bei der Phoenix Contact Electronics GmbH in Lemgo.
Florian Zaffke ist Entwicklungsingenieur bei der Sokratel Kommunikations- und Datensysteme GmbH in Norderstedt.


  1. Modellbasierte Entwicklung für Industrie 4.0
  2. Automatische Verschaltung von Modellvariablen
  3. Verschiedene Optionen zur Prüfung des Modells
  4. Offener Marktplatz für Apps und Funktionsbausteine

Lesen Sie mehr zum Thema


Jetzt kostenfreie Newsletter bestellen!

Weitere Artikel zu Phoenix Contact Electronics GmbH

Weitere Artikel zu Phoenix Contact GmbH & Co KG

Weitere Artikel zu MathWorks GmbH

Weitere Artikel zu IoT / IIoT / Industrie 4.0