Prüfabläufe automatisieren

Einfacher zur LIV-Kennlinie

19. Juli 2019, 13:30 Uhr | Von Chris Godfrey

3D-Erkennungen benötigen große Laser-Arrays, die sehr aufwendig charakterisiert werden müssen. Sourcemeter mit Testskript-Prozessor vereinfachen den Messablauf.

Diesen Artikel anhören

Dreidimensionale Verfahren für Distanz- und Geschwindigkeitsmessungen nehmen zu. In der Automobilindustrie werden sie für das autonome Fahren genutzt, in der Unterhaltungselektronik für Augmented Reality und im industriellen Bereich für die Mensch-Maschine-Interaktion und Robotik.

VCSELs zur 3D-Erkennung

Es gibt zwei weitläufig verbreitete Methoden zur Durchführung einer dreidimensionalen Abtastung. Die erste Methode, Streifenprojektion (Structured Light), verwendet eine Lasertriangulation der Quelle und des Empfängers zur Berechnung der Tiefe. Sie könnte ebenfalls die Projektion eines Lichtmusters mit der verzerrt reflektierten Projektion auf einer klassischen 2D-Kamera zur Berechnung der Tiefeninformation kombinieren. Die zweite Methode ist TOF (Time of Flight, Bild 1). Dabei wird die Zeit eines einzelnen Laserpulses zu einem oder mehreren Objekten hin und wieder zurück zum Detektor gemessen. Aus den ermittelten räumlichen und zeitlichen Informationen entsteht ein 3D-Bild der Umgebung. Auch Gesten können mit der TOF-Methode durch kontinuierliche Pulsfolgen in Echtzeit dynamisch erfasst werden.

Matrix-Anordnung von VCSEL-Emittern für TOF-Messungen an 3D-Objekten.
Bild 1. Matrix-Anordnung von VCSEL-Emittern für TOF-Messungen an 3D-Objekten.
© Quelle: Tektronix

Eine TOF-Kamera basiert im Wesent­lichen auf zwei Prinzipien. Einerseits gibt die Phasendifferenz einer kontinuierlich modulierten sinusförmigen Lichtwelle zwischen Lichtgeber und Detektor Aufschluss über die Laufzeit und damit indirekt auch über die Entfernung. Andererseits kann mit gepulstem Licht direkt die Laufzeit eines Lichtpulses von der Quelle bis zum Objekt und zurück gemessen werden. Als Quelle dienen meist Oberflächen­emitter, auch VCSEL (Vertical Cavity Suface Emitting Laser) genannt. Das gepulste Licht von einem einzelnen VCSEL kann ebenfalls in zwei Dimen­sionen scannen. Die am weitesten entwickelte Anwendung sind Kameras mit einer Matrixanordnung von TOF-Sensoren. Sie können Tiefeninforma­tionen mit einem 3D-Bildsensor in einer einzigen Aufnahme bestimmen.

LIV-Messung an VCSEL-Matrix

Die maximale Reichweite einer Lichtquelle ist direkt proportional zur maximalen Ausgangsleistung einer Lichtquelle. Ein einzelner VCSEL kann nur einige wenige mW ausgeben. Für Distanzmessungen im autonomen Fahren ist das zu wenig. Eine VCSEL-Matrix mit einigen hundert VCSELs pro Quadratmillimeter erreicht einige Watt, was einigen hundert Metern Reichweite entspricht.

Was sich in der fertigen Anwendung als praktisch erweist, bringt jedoch erhöhten Testaufwand mit sich. Für die Qualitätsbewertung von Laserlichtquellen müssen »LIV-Kennlinie« erstellt werden. Sie geben die optische Leistung (L) und die Durchlassspannung (U, englisch V) über den Stromfluss durch die Diode (I) an. Eine typische Kennlinie ist in Bild 2 gezeigt, der allgemeine Messaufbau zur Kennlinienermittlung in Bild 3. Spezialisierte Prüfsysteme sind kommerziell erhältlich, aber meist nicht auf VCSEL-Matrizen für 3D-Erkennung ausgelegt. Verglichen mit der Prüfung eines einzelnen VCSEL muss das Prüfsystem für eine ganze Matrix deutlich komplexere und vielfältigere Testabläufe ausführen können.

Verlauf einer typischen LIV-Kennlinie.
Bild 2. Verlauf einer typischen LIV-Kennlinie.
© Quelle: Tektronix

Eine VCSEL-Matrix kann aus mehreren Tausend einzelnen VCSELs aufgebaut sein, die parallel verschaltet sind und alle zeitgleich emittieren. Andere Va­rianten bestehen aus einzeln adressierbaren Gruppen oder Reihen. Eine Serie von getakteten Impulsströmen ist zum Antreiben der einzelnen Gruppen erforderlich, damit jede Gruppe für sich genau dann kurz aufleuchtet, wenn fein aufgelöste Messungen zum Zeitpunkt der Impulsspitzen genommen werden. Abhängig von den Spannungsmesswerten werden weitere Messwerte wie Temperatur und der Fotodiodenstrom für weitere Analysen ermittelt. Begleitend dazu werden optische Leistungsdichtespektren mit einem Spektrumanalysator überwacht.

Messaufbau zur Ermittlung einer LIV-Kennlinie.
Bild 3. Messaufbau zur Ermittlung einer LIV-Kennlinie.
© Quelle: Tektronix

Für das Erstellen und Umsetzen von Prüfabläufen mit komplexer Bestromung und hohem Durchsatz im Produktionsumfeld wurde Keithleys On-board Testskript-Prozessor (TSP) entwickelt. Er befindet sich in den beiden Source­metern (Source Meter Unit, SMU) 2602B und 2606B. Sie bestehen aus Labornetzgerät und Digitalmultimeter (DMM) und können als hochgenaue Stromquelle im Pulsbetrieb zur Synchronisation der VCSEL-Emitter sowie der Messung der Vorwärtsspannung konfiguriert werden (Bild 4). Mehrere DMMs können präzise mit weniger als 1 µs Latenz triggern, um über die Widerstandsmessung der VCSEL-Thermistoren die Temperatur und über die Strommessung der Fotodiode die optische Leistung zu messen.

Testskripte direkt im Messgerät erstellen

Der Testskript-Prozessor übernimmt einige Steuerfunktionen im Prüfablauf, die sonst von einem PC ausgeführt würden. Über den TSP lassen sich Testsequenzen frei programmieren und deren Ablauf steuern. Dafür stehen grundlegende Programmierfunktionen wie bedingte Anweisungen, Verzweigungen und Schleifen (If-Then-Anweisungen, Do-While-Schleifen) zur Verfügung, komplexe Berech­nungen, Pass/Fail-Kriterien, benutzerdefinierte Funktionen und Handshake-Ver­fahren mit anderen Mess­instrumenten zur Datenflusssteuerung über digitale E/As und TSP-Links.

VCSEL-Matrix-Test mit mehreren SMUs und DMMs, die über TSP-Link kommunizieren.
Bild 4. VCSEL-Matrix-Test mit mehreren SMUs und DMMs, die über TSP-Link kommunizieren.
© Quelle: Tektronix

Damit wird die notwendige Kommunikation zwischen PC und Messinstrument deutlich reduziert, sodass mehr Systemresourcen für die eigentliche Messaufgabe verwendet werden können (weniger System-Overhead). Das wiederum reduziert die notwendige Prüfzeit. Durch die Kombination von TSP und TSP-Link kann ein LIV-Test – unabhängig von PC und Art des Fernzugriffs – in Hardware-Geschwindigkeit durchgeführt werden.

Die Testskript-Builder-Umgebung (TSB) ermöglicht das Ausführen des TSP-Codes auf dem Gerät sowie die Verifikation des Programms und der Ausgabe. Die
Entwicklungsumgebung beinhaltet eine Portierfunktion in andere Testumgebungen wie VB.Net oder LabView. Vorher kann der Programmcode über eine Code-Validierung überprüft werden. Die SMUs sind mit einem internen Speicher zur Sicherung von Messdaten ausgestattet. Sobald ein Test abgeschlossen ist, können die Daten un­mittelbar auf den PC übertragen und dort weiter analysiert werden.

Trigger Link ist eine weitere Schnittstelle am SMU mit Datenflusssteuerung über Steuerleitung, mit dem der korrekte Ablauf der Testsequenzen sichergestellt werden kann. Wenn ein SMU mit einem Prüfling oder einem weiteren Messgerät über ein Trigger-Link-Kabel verbunden ist, können sie sich gegenseitig triggern und so den Test­ablauf zusätzlich beschleunigen. Über diesen integrierten Bus lassen sich
die meisten Funktionen eines Prüf­ablaufs steuern. Wenn der Trigger-Link richtig genutzt wird, muss der PC am Ende lediglich noch zwei Dinge erledigen:

  • Den Prüfablauf starten
  • Die Messdaten empfangen

Trigger-Modell der 2600B Serie

Trigger-Funktionen der Keithley 2600B-Serie.
Bild 5. Trigger-Funktionen der Keithley 2600B-Serie.
© Quelle: Tektronix

Die Trigger-Funktionen der Serie Keithley 2600B sind für das Synchronisieren von mehreren Pulsquellen bei gleichzeitiger Strom- und Spannungsmessung ausgelegt. Die Übersicht in Bild 5 zeigt alle Trigger-Objekte in einer 2600B-SMU: zwei Triggergeneratoren, acht Timer, einen manuellen Trigger (Taste an der Gerätefront), sechs Event Blender zum Kombinieren von verschiedenen Trigger-Ereignissen, 14 digitale E/A-Hardware-Trigger, drei Hardware-TSP-Link-Trigger, fünf LAN-Trigger und einen Software-Befehlstrigger.

Die Event Blender können maximal vier Trigger-Ereignisse berücksichtigen, um logische Und/Oder-Befehle auszuführen. Die Trigger-Objekte, zum Beispiel die Timer, können dazu benutzt werden, die Pulsperiode/Pulsbreite zu definieren und Verzögerungszeiten von einem gemeinsamen Referenzzeitpunkt zu messen. Die drei Hardware-TSP-Link-Trigger synchronisieren den Start- und Endzeitpunkt für den Strompuls und den Start der Messungen an allen Messgeräten im Prüfaufbau.
Die Latenzzeit beträgt einige wenige hundert Nanosekunden.

Flussdiagramm für die Synchronisierung von Stromversorgung und Messgeräten mit der  Keithley 2600B-Serie.
Bild 6. Flussdiagramm für die Synchronisierung von Stromversorgung und Messgeräten mit der Keithley 2600B-Serie.
© Quelle: Tektronix

Die Pulsbreite/Pulsperiode und die Messung der Verzögerungszeit können durch die Kombination von Timern erreicht und an andere Instrumente via TSP-Link-Trigger kommuniziert werden.

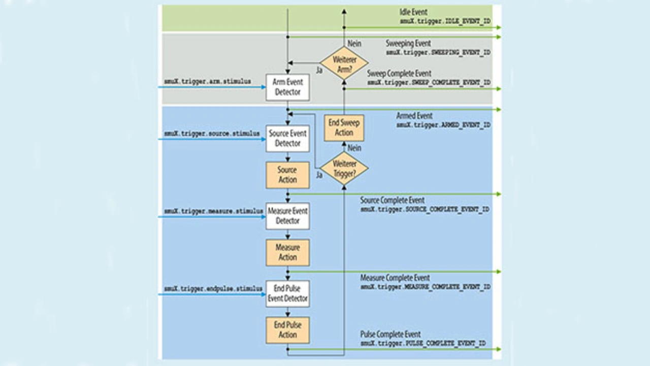
Die Geräte der 2600B-Serie arbeiten mit einer Zustandsmaschine, die aus den drei Schichten »Idle«, »Arm« und »Trigger« besteht (Bild 6). Für den Anwendungsfall der Prüfstandsautomatisierung geht das SMU in die Idle-Schicht, sobald das Messgerät in den Fernzugriff-Betrieb wechselt. Nach dem Empfangen des Befehls smuX.trigger.initiate() wechselt das SMU in die Arm-Schicht. Je nach Konfiguration wartet es bis zum arm.stimulus-Befehl oder es geht direkt weiter in die Trigger-Schicht. Bei diesem Schritt wird der ARMED_EVENT-ID-Befehl als Ausgangssignal erzeugt. Wann in der Arm- und Trigger-Schicht ein Steuerbefehl erzeugt wird, bestimmt die Funktion Event Detector. Sie erfüllt in den unterschiedlichen Schichten folgende Aufgaben

  • Arm: Bestimmt darüber, ob Programmcode in der Trigger-Schicht ausgeführt wird (Eintritt in die Trigger-Schicht)
  • Source: Ruft bei empfangenen Trigger-Signal Steuerbefehle für die Stromversorgung auf (Source Action)
  • Measure: Ruft bei empfangenem Trigger-Signal Steuerbefehle für die Messgeräte auf (Measurement Action)

In der Trigger-Schicht wartet zum Beispiel die Funktion Source Event Detector auf ein Trigger-Signal, bevor der Steuerbefehl Source Action auf­gerufen wird, der die Stromversorgung der VCSEL-Matrix durch das SMU steuert. Die Funktion Measure Event De­tector wartet ebenfalls auf ein Trigger-Signal, bevor sie die Messung startet.

Trigger-System im DMM7510

Das TSP-Skript in Listing 1 bildet das Trigger-Modell aus Bild 7 ab.
Keithleys DMM7510 ist ein TSP-Instrument, das über die TSP-Links mit
den 2602B- und 2606B-SMUs zu einem Verbund zusammengeschlossen werden kann und dabei eine Synchroni­sationszeit unter 1 µs erreicht. Betrachtet wird dabei der ganze Verbund. Die Trigger-Schnittstelle auf dem DMM7510 ist sehr ähnlich zu der des 2602B und 2606B. Vorhanden sind acht Triggergeneratoren, vier Timer, ein manueller Frontpanel-Trigger, zwei Event Blender, sechs digitale Hardware-E/A-Trigger, drei TSP-Link-Trigger, ein Trigger-Link VMC Trigger, acht LAN-Trigger, ein Software-Befehlstrigger und ein analoger Trigger (siehe Bild 8).

Das DMM7510 hat kein starres Trigger-Modell wie das der 2600B-Serie, sondern nutzt ein flexibleres Modell (TriggerFlow). Anwender können, ähnlich wie in einem Flussdiagramm, anwendungsspezifische Trigger-Modelle für unterschiedliche Testsequenzen erstellen. Dafür stehen unterschiedliche Bausteine zur Ver­fügung (Bild 9), die sich in vier grundlegende Funktionsklassen einteilen:

  • Warten (Wait, Gelb): Der nächste Schritt im Flussdiagramm erfolgt erst nach einem Trigger-Signal
  • Verzweigen (Branch, Blau): Je nach erfüllter Bedingung wird einer von mehreren möglichen Wegen im Flussdiagramm beschritten
  • Ausführen (Action, Grün): Führt einen Steuerbefehl aus, z. B. Messen, Verzögern, Stromversorgung
  • Kommunizieren (Notify, Gelb): Information an andere Messgeräte oder Prüflinge über eine ausgeführte Aktion/ein Ereignis

Ein Trigger-Modell kann über das Frontpanel oder über Fernzugriff erstellt werden. Möglich sind bis zu 255 Funktionsblöcke in einem Flussdiagramm. Das Trigger-Modell aus dem TSP-Skript-Ausschnitt wird von jedem DMM7510 in Bild 3 ausgeführt. Jedes DMM7510 wartet auf den Puls-Start-Trigger von der entsprechenden SMU, um die Messwerterfassung zu initialisieren, unabhängig davon, ob es eine Temperatur- oder Strommessung ist. Die Temperatur wird auf Basis der Widerstandsmessung des Thermistors über der Pulsbreite oder der gesamten Periode der Impulsfolge integriert.

Der TSP-Skript-Ausschnitt in Listing 2 zeigt ein Trigger-Modell für eine Temperaturmessung, die durch ein Timer-Object, LAN und die digitalen E/A-Hardware-Trigger synchronisiert wird. Die entsprechende Darstellung als Flussdiagramm zeigt Bild 10.

Ströme und Spannungen mit grafischen DMM messen

Programmcode für Trigger-Modell in Bild 7.
© Quelle: Tektronix
Trigger-Modell für einen LIV-Sweep der Serie Keithley 2602B und 2606B.
© Quelle: Tektronix
Trigger-Funktionen der Serie Keithley DMM7510.
© Quelle: Tektronix

Alle Bilder anzeigen (6)

Ströme und Spannungen mit grafischen DMM messen

Messung von Stromimpulsen mit einem Digital-Multimeter mit  Digitizing Mode.
Bild 11. Messung von Stromimpulsen mit einem Digital-Multimeter mit Digitizing Mode.
© Bild: Tektronix

Zusätzlich zur integrierten Widerstandsmessung hat das DMM7510 einen Di­gitalisierungsmodus (Digitizing Mode), der die Aufzeichnung von Strömen und Spannungen mit 1 MS/s erlaubt. Zum Beispiel kann das DMM7510 bei einem Abtastintervall von 1 µs Ströme im Bereich von 100 fA bis 10 A mit einer Auflösung von 18  bit digitalisieren.

Signalformen können ohne zusätzliche Messtechnik direkt im DMM analysiert werden. Über die Anzahl der Abtastpunkte lässt sich das Messfenster mit einer Genauigkeit von bis zu 1 µs definieren. Für das Produktionsumfeld ist das eine praktische Eigenschaft, da hier die Messzeit der kritische Faktor ist.

Das DMM7510 aktualisiert zudem den Mittelwert aller Messwerte im Speicher automatisch. Damit vereinfacht sich die durch die Messung der Pulsspitze erforderliche weitere Signalaufbereitung. Es kann einfach der Mittelwert extrahiert und der gesamte Speicher für den nächsten Testpuls gelöscht werden. Bild 11 zeigt eine Reihe von Stromimpulsen. Sie wurden nicht mit einem Oszilloskop aufgezeichnet, sondern mit dem DMM7510 im Current-Digitizing-Mode. Der Touchscreen erlaubt das Zoomen in jeden einzelnen Puls mit einem Fingerdruck.

Der Autor

Chris Godfrey | Tektronix
Chris Godfrey, Tektronix
© Tektronix

Chris Godfrey
ist Technical Marketing Manager bei Tektronix mit den Schwerpunkten RF/Wireless, Automatisierung und Stromversorgung. Er studierte an der University of Sunderland (Bachelor of Science) und arbeitete anschließend bei Sony Ericsson, Ferranti Technologies und Premier Farnell. Von dort wechselte Godfrey im Jahr 2016 zu Tektronix mit Dienstsitz in Oldbury, England.


Lesen Sie mehr zum Thema


Das könnte Sie auch interessieren

Jetzt kostenfreie Newsletter bestellen!

Weitere Artikel zu Tektronix GmbH

Weitere Artikel zu Multimeter

Weitere Artikel zu Optoelektronik sonstiges

Weitere Artikel zu Messgeräte