Neue Funktionen und Erweiterungen

Update für Debugging-Tool UDE von PLS

7. Februar 2024, 13:00 Uhr | Tobias Schlichtmeier
Die neue UDE-Version von PLS bietet einige neue Features für das Debuggen.
© PLS Programmierbare Logik & Systeme

Die Version »UDE 2024« der Universal Debug Engine von PLS Programmierbare Logik & Systeme bietet neue Funktionen und Erweiterungen, die Systementwicklern das Debuggen und die Laufzeitanalyse von eingebetteter Software erleichtern. Zudem unterstützt die neue Version viele weitere MCUs.

Diesen Artikel anhören

Erste Real-Live-Demos der ab Mai verfügbaren UDE 2024 präsentiert PLS auf der embedded world 2024 in Nürnberg in Halle 4, Stand 310. Ein Hauptaugenmerk bei der Entwicklung der UDE 2024 galt wie schon bei den Vorgängerversionen der möglichst einfachen und unkomplizierten Bedienbarkeit des Tools. Dank der intuitiven Bedienoberfläche können sich Nutzer des modular aufgebauten Test-, Analyse- und Debug-Werkzeugs ohne großen Einarbeitungsaufwand schon nach kürzester Zeit ihrer eigentlichen Aufgabenstellung widmen.

Zeitverhalten untersuchen

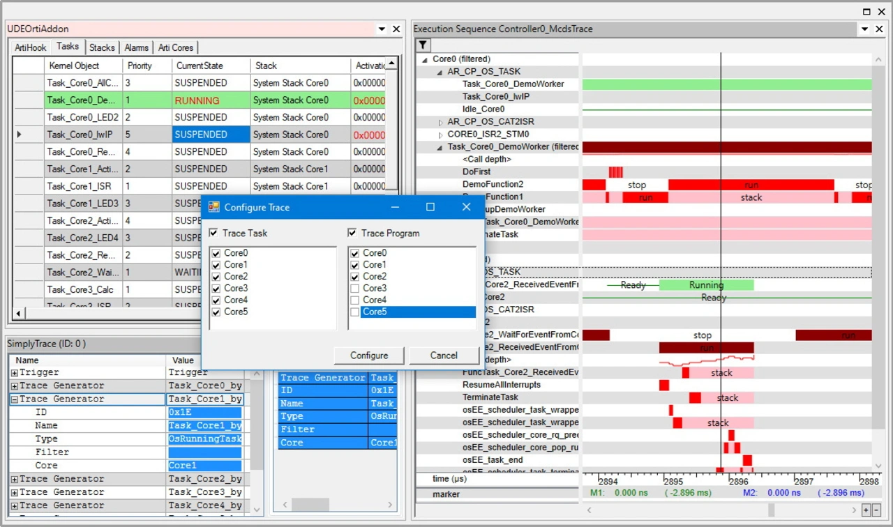
So ermöglicht das Feature »UDE SimplyTrace« beispielsweise einen einfachen und besonders nutzerfreundlichen Zugang zur Trace-Funktion des verwendeten Microcontrollers. Wichtigste Bestandteile des Features sind komfortable und schnell erreichbare Kommandos, mit deren Hilfe sich das Trace-System in kurzer Zeit für die jeweilige Debug-Aufgabe konfigurieren lässt. Da UDE SimplyTrace in der UDE 2024 auch in der RTOS Awareness integriert ist, lässt sich ein gewünschter Task-Trace zur Untersuchung des Zeitverhaltens von Applikationen unter Betriebssystemkontrolle schnell und effizient erzeugen. Neben Echtzeitbetriebssystemen wie SAFERTOS, FreeRTOS, PXROS-HR oder MicroC/OS-II wird auch AUTOSAR unterstützt. Darüber hinaus ist UDE SimplyTrace nun auch für Controller der Infineon AURIX-Familie nutzbar, welche lediglich miniMCDS Trace zur Verfügung stellen.

Umfassende Trace-Unterstützung für Aurix-Familie

Viele weitere Neuerungen und Erweiterungen bei der UDE 2024 zielen auf eine effizientere Nutzbarkeit spezifischer Architektur- und Bausteineigenschaften ab. So unterstützt das in der UDE 2024 integrierte »MemTool« nun auch die Software over the Air (SOTA)-Funktionen der Aurix-TC4x-Familie von Infineon. Darüber hinaus stehen die Trace-Funktionen der UDE auch für das Dual-MCDS der TC4x-MCUs zur Verfügung. Sie erlauben die gleichzeitige Aufzeichnung von Traces aller Cores. Die Trace-Daten können entweder im internen SRAM des Chips oder in den Geräten »UAD2next« und »UAD3+« der Universal-Access-Device-Familie von PLS gespeichert werden. Bei letzterem erfolgt die Übertragung der Trace-Informationen über das SGBT-Interface.

In die Trace-Unterstützung integriert wurde auch die Parallel Processing Unit (PPU) des TC4x. Die PPU als Beschleunigerkern für KI-Algorithmen liefert sowohl Befehls- als auch Daten-Trace. Beide werden im UDE Trace-Window angezeigt und liefern für Debugging- und Analysezwecke wertvolle Informationen. Ebenfalls neu hinzugekommen ist der Debug-Support für den Converter Digital Signal Processor (cDSP) des TC4x, welche eine programmierbare digitale Signalverarbeitung von ADC-Signalen ermöglicht. Und auch für das Debugging des Stand-By-Controllers SCR der Aurix-Familie wurden eine ganze Reihe von Verbesserungen implementiert. So unterstützt die UDE 2024 unter anderem den SCR-Compiler von HighTec.

Speichern von Trace-Informationen

Für die nicht-invasive Systemanalyse und die Untersuchung von Fehlern im Laufzeitverhalten steht ab sofort die Trace-Unterstützung der »Traveo-T2G«- und »XMC7000«-Familien von Infineon zur Verfügung. Die Arm-Cortex-basierten Controller beinhalten das Arm-Core-Sight-Debug- und Trace-System inklusive der Embedded Trace Marcocell (ETM) für Instruktions-Trace und der Instrumentation Trace Macrocell (ITM) für Instrumentierungs-Trace. Das Speichern der aufgezeichneten Trace-Informationen kann wahlweise entweder auf dem jeweiligen Chip im Embedded Trace Buffer (ETB) oder im UAD2next bzw. UAD3+ der Universal-Access-Device-Familie von PLS erfolgen.

Trace-Unterstützung wird von der UDE 2024 auch für die »RH850/U2B«-Serie von Renesas geboten. Hier besteht ebenfalls die Möglichkeit, die aufgezeichneten Trace-Informationen entweder intern auf dem Chip zu speichern und dann über die Debug-Schnittstelle zur UDE für die Weiterverarbeitung zu laden, oder in den externen Trace-Speicher des UAD2next bzw. des USD3+ zu übertragen. Für letzteres kommt ein serielles Aurora-Interface zum Einsatz.

Für die Trace-Aufzeichnung von Automotive-MCUs, steht für das UAD3+ neben dem Standard-Aurora-Trace-Pod mit bis zu 3,125 Gbit/s Datenübertragungsrate, das »UAD3+ Serial Trace Pod 100G« zur Verfügung. Letzteres erlaubt eine Übertragung der Trace-Daten mit bis zu 100 Gbit/s.

passend zum Thema

UDE SimplyTrace
UDE SimplyTrace vereinfacht die Konfiguration des ARTI Task Traces für AUTOSAR Betriebssysteme (links oben). Das Scheduling der Tasks und optional die ausgeführten Funktionen werden übersichtlich als Gantt-Diagramm dargestellt (rechts).
© PLS Programmierbare Logik & Systeme

Debuggen weiterer Bausteine

Für die Untersuchung von Datenzugriffen mittels Trace sehr hilfreich erweist sich bei der UDE 2024 eine neue Darstellungsoption im Trace-Window. Zusätzlich zu den bereits unterstützten Darstellungen als Dezimal- bzw. Hexadezimalwerten können nun auch Fließkommazahlen als solche dargestellt werden. Ebenfalls optimiert wurde die Anzeige des Call-Stacks insbesondere für Arm-basierte Controller und »RH850«-Bausteine. Am Breakpoint bzw. generell bei angehaltener Applikation steht die Call-Stack-Anzeige zuverlässig zur Verfügung, wenn sich die Programmausführung in einer Interrupt- oder Trap-Behandlung befindet.

Speziell für die Entwicklung und den Test von Automotive-Applikationen bietet die UDE für den Zugang zu den Controllern neben den Standard-Debug-Schnittstellen Debugging über CAN an. Damit ist auch dann ein Debugging möglich, wenn die eigentlich dafür notwendigen Debug-Schnittstellen in Steuergeräten nicht mehr von außen zugänglich sind, weil beispielsweise das Gehäuse bereits geschlossen ist. Mit der UDE 2024 ist diese Option ab sofort auch für die »Stellar«-MCUs von STMicroelectronics verfügbar.

Mit der Version UDE 2024 erstmals in das Portfolio unterstützter MCUs aufgenommen wurden unter anderem die Typen »STM32H745«, »STM32H755« und »STM32C011« von STMicroelectronics sowie die »KW45« MCU, ein Arm-Cortex-M33-basierter Baustein von NXP Semiconductors.


Lesen Sie mehr zum Thema


Das könnte Sie auch interessieren

Jetzt kostenfreie Newsletter bestellen!

Weitere Artikel zu pls Programmierbare Logik & Systeme GmbH

Weitere Artikel zu Debugging/Tracing