Zusammenspiel von Eclipse, BenchX und Lauterbach TRACE32

ARM-Debugging mit Hardware-Probe und passendem Eclipse-Plug-in

7. Juli 2010, 10:58 Uhr | John A. Carbone
Diesen Artikel anhören

Fortsetzung des Artikels von Teil 1

Die Embedded-Perspektive

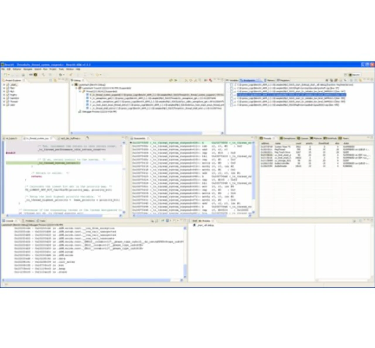
Bench X Window
Bild 2. Die BenchX-Perspektive
© Express Logic

Die Embedded-Perspektive ermöglicht den Zugriff auf alle Views und Tools, die zum Erstellen, Editieren, Assemblieren, Compilieren, Linken, Lokalisieren, Downloaden, Ausführen und Debuggen einer Embedded-Applikation benötigt werden. Bild 2 zeigt die Embedded-Perspektive.

Auch der Build-Prozess von Eclipse wurde vereinfacht, um den Anforderungen der Embedded-Entwicklung und den Vorlieben der Embedded-Entwickler Rechnung zu tragen. Dazu wurde die Oberfläche des Eclipse-Debuggers modifiziert. Die bei der Embedded-Entwicklung nicht erforderlichen Menüs, Buttons und Optionen wurden entfernt. Für den Nutzer stellt sich die Oberfläche ähnlich dar wie eine proprietäre, von Grund auf für Embedded-Zwecke konzipierte IDE. Sich wiederholende Zyklen aus Editieren, Compilieren, Downloaden und Debuggen sind bei der Embedded-Entwicklung an der Tagesordnung. BenchX kann für alle diese Arbeitsabläufe eingesetzt werden. In den Download- und Debug-Phasen steuert BenchX die TRACE32-Probe durch seine verschiedenen Funktionen:

  • Download auf das Zielsystem
  • Run
  • Halt
  • Step-Into
  • Step-Over
  • Breakpoint setzen
  • Register lesen/schreiben
  • Speicher lesen/schreiben

passend zum Thema

TRACE32 GUI
Die Bedienoberfläche von TRACE32.
© Express Logic

Falls vom Anwender gewünscht, kann die TRACE32-Probe auch direkt gesteuert werden. Hierzu dient die TRACE32-spezifische Bedienoberfläche (Bild 3).

Für die Steuerung der elementaren Arbeitsabläufe mag die Eclipse-Entwicklungsumgebung bevorzugt werden. Für mehr ins Detail gehende, speziellere Aktivitäten wie das Einrichten und Durchführen von Traces mit der ARM Embedded Trace Macrocell (ETM) lässt sich der TRACE32 jedoch auch auf einer etwas maschinennäheren Ebene steuern, wie Bild 4 zeigt.

TRACE32 Trigger Setup
Das Fenster zum Steuern der TRACE32-Trigger.
© Express Logic

RTOS-spezifische Auslegung

Abgesehen von der modifizierten, besser auf die Embedded-Entwicklung ausgerichteten Debugger-Benutzeroberfläche und der Unterstützung für den Lauterbach-TRACE32 stattet BenchX den Debugger auch mit einer Auslegung für den jeweiligen RTOS-Kernel aus (RTOS Awareness). Da hierfür in der Enterprise-Welt kein wirkliches Gegenstück existiert, überrascht es nicht, dass es Eclipse an der Fähigkeit fehlt, dem Entwickler beim Sichten interessierender RTOS-Kernel-Objekte zu helfen. Im Gegensatz zur Arbeit im Enterprise-Bereich verlangt die Embedded-Entwicklung jedoch vom Entwickler, häufig den Status von RTOS-Kernel-Objekten (z. B. Threads, Semaphoren oder Queues) abzufragen, um zu prüfen, ob diese von der Applikation wie vorgesehen genutzt werden.

Eclipse mit Plug-ins anpassen

Obwohl viele Änderungen die Eignung der IDE für die Embedded-Entwicklung verbessern, muss sie nach wie vor den Eclipse-Interfacestandards entsprechen. Gezielt aufwerten lässt sich die IDE durch das Nachrüsten von Eclipse Plug-in-Toolkomponenten wie etwa Compilern, Texteditoren und statischen Analyse-Tools. Anwender haben zur Steigerung ihrer Entwicklungs-Produktivität die Auswahl unter mehr als tausend Eclipse-Plug-ins (unter http://www.eclipseplugincentral.com/ findet sich eine vollständige Liste der verfügbaren Plug-ins). Es ist somit möglich, eine einfache, vollständig modulare Plattform aufzubauen, die dank ihrer Eclipse-Herkunft offen für Erweiterungen und Upgrades ist.


  1. ARM-Debugging mit Hardware-Probe und passendem Eclipse-Plug-in
  2. Die Embedded-Perspektive
  3. Debuggen einer Embedded-Applikation

Lesen Sie mehr zum Thema


Jetzt kostenfreie Newsletter bestellen!

Weitere Artikel zu Lauterbach GmbH

Weitere Artikel zu Entwicklungswerkzeuge