Supports many new MCUs

UDE 2023 from PLS

2. Februar 2023, 15:00 Uhr | Tobias Schlichtmeier
UDE 2023
With UDE 2023, numerous new functions are available.
© PLS Programmierbare Logik & Systeme

PLS Programmable Logic & Systems offers a range of completely new and optimized functions for debugging and runtime analysis of software with the current version 2023 of the Universal Debug Engine (UDE). The portfolio of supported microcontrollers has also been expanded.

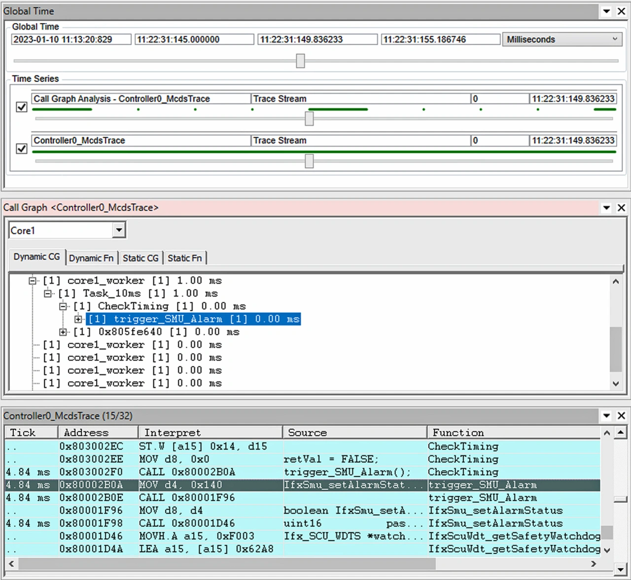
PLS is presenting the UDE 2023 for the first time at embedded world 2023 in Nuremberg in Hall 4, Booth 310. Among other things, the analysis and visualization functions for trace data have been expanded with the new version. For example, the »Execution Sequence Diagram« not only displays the sequence of function calls over time and their nesting depth, but also task states and active interrupt service routines. New zoom, scroll and sort functions also allow fast visual inspection of the recorded information and easy navigation to any point in the trace recording.

Zeitbasis
The new global time base, introduced in UDE 2023, enables synchronous navigation within different trace analyses and visualizations.
© PLS

Specifically, for investigating the timing behavior of an application on the basis of recorded trace information a global time base has also been introduced. This allows the synchronization between particular trace-based analyses and visualizations, for example between the trace window and the call graph analysis. A central control window with an intuitive slider allows easy and fast navigation backwards and forwards in time. Those windows that are selected for synchronization then always display the current information synchronously in time.

For maximum flexibility and in order to take full advantage of the powerful capabilities of today's on-chip trace systems, the established Universal Emulation Configurator (UEC) was also adapted for new devices. For example, trace configurations consisting of signals, actions and state machines defined in abstract manner can now be generated for the new on-chip trace units of the AURIX TC4x from Infineon or for the Sequence Trigger Logic Analyzer (STLA) in the devices of the Stellar family from STMicroelectronics.

For MCUs implementing the latest version 4.1 of the Generic Timer Module (GTM) – this Bosch IP comes with a greatly enhanced debug system – UDE 2023 now provides breakpoints and single-step operation for debugging GTM Multi-Channel Sequencer (MCS) code. Together with support for C source code instead of assembly language, this enables developers to simplify application development significantly.

The internal Python console, which allows to use the popular scripting as a command language within the UDE as well, now also includes a script debugger. Thus, scripts for debug and test automation can not only be loaded and executed in the console, they can also be developed and tested there in a convenient way.

The current UDE major release comes up with many newly supported architectures and SoCs as well as the vast extensions in the existing controller support. For Infineon's new AURIX TC4x family, for example, the UDE supports not only the up to six main TriCore 1.8 cores, but also the ARC, XC800 and GTM based accelerators and controll units implemented on the various chip derivatives. With the UDE 2023, all these active units can be controlled synchronously or individually under one common user interface in almost any combination, depending on the specific debug task. Also supported is the extended on-chip and external trace system of the device.

Debug support for the Synopsys ARC architecture has also been considerably expanded. In addition to the two different ARC cores (EV71 and EM5) in the TC4x, the UDE 2023 now also supports, among others, the EM22FS including SmaRT trace as well as the new THA6 controller from the Chinese manufacturer Chipower Electronics, which is equipped with an HS47DFS core. This includes both the programming of integrated program and data FLASH as well as the support of multicore configurations.

From the large automotive MCU product range of the world's leading chip manufacturers, the latest devices of the S32 Automotive Platform from NXP Semiconductors have been added to the portfolio of supported devices, with a special focus on the S32K39 and S32K37 general purpose microcontrollers. Users of the E1L, E1M-S2, E2H, E2M devices or the new RH850/U2B microcontroller from Renesas also benefit from the wide range of debug functions offered by UDE 2023. In the case of the RH850/U2B, support includes debugging and on-chip FLASH programming, as well as control of multicore configurations and support for the Intelligent Cryptographic Unit (ICU-M). New additions to the portfolio of supported devices from STMicroelectronics' Stellar family include the SR6 P6 line, SR6 P7 line and SR6 G7 line MCUs.

Also new on the UDE 2023 support list are the AM243x and AM64y devices from the Sitara family from Texas Instruments and a whole series of STM32 MCUs from STMicroelectronics targeting industrial applications. With a Cortex-M7 main core, on-chip FLASH and RAM as well as peripherals such as CAN-FD, LIN, Ethernet and the GTM designed for a wide range of applications in the automotive sector is the A8 microcontroller from the Alioth family of the manufacturer Thinktech. The UDE 2023 not only offers support for debugging the main kernel and FLASH programming for this device. The integrated high-security module (HSM) and the GTM can also be controlled by the debugger. The debugging and testing capabilities are completed by the support of the integrated trace unit.

For the first time, the Universal Debug Engine 2023 can now also be used in combination with the VX1000 measurement and calibration hardware from Vector. The connection is realized via Ethernet using the XCP protocol. Thus, the access to the ECU that is used for calibration can also be used for software debugging. Specifically, the VX1060 and VX1543A devices for AURIX targets are supported.

Anbieter zum Thema

zu Matchmaker+

Lesen Sie mehr zum Thema


Das könnte Sie auch interessieren