Maker-Tools für Profis

Controllino – Arduino im industriellen Einsatz

9. März 2017, 9:36 Uhr | Dr.-Ing. Claus Kühnel
Diesen Artikel anhören

Fortsetzung des Artikels von Teil 2

Schlussbemerkung und Ausblick

 Logi.CAD 3 / Dr. Claus Kühnel
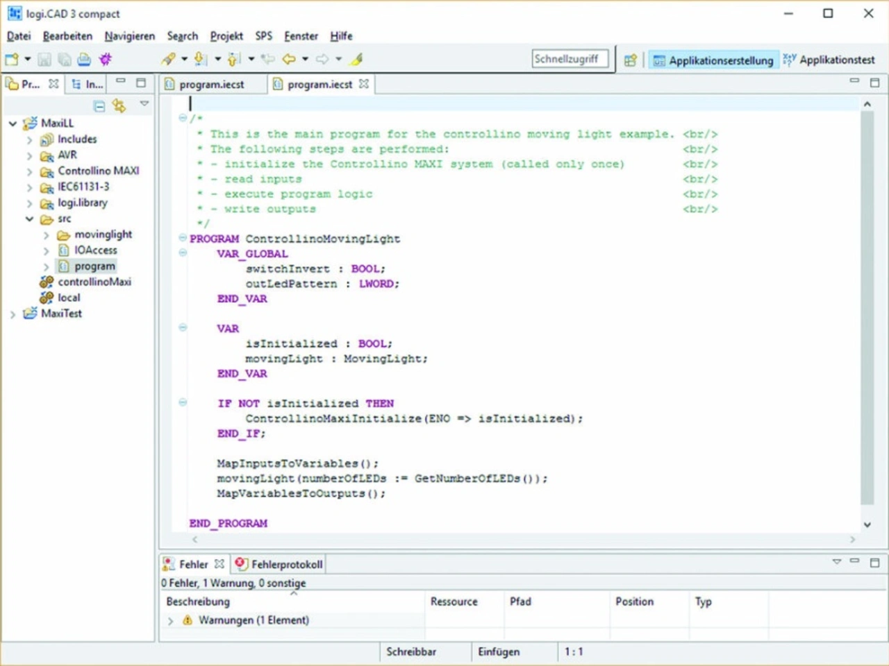
Bild 4: Logi.CAD 3 ist eine Entwicklungsplattform für Industrieautomatisierung nach IEC 61131-3.
© Bilder: Dr. Claus Kühnel

Mit dem Controllino stehen unterschiedlich ausgestattete Kleinsteuerungen auf Arduino-Basis zur Verfügung, die den industriellen Einsatz nicht zu scheuen brauchen. Seitens des Herstellers sind geeignete Schutzmaßnahmen implementiert, die eine sichere Prozessanbindung garantieren.

Eine breite Kundenbasis setzt heute diese Steuerungen zur Testfeldautomatisierung u. ä. ein. Die Vorteile eines solchen Baukastensystems lassen sich erfolgreich nutzen, da durch die zugänglichen Stiftleis­ten nahezu beliebige Erweiterungen adaptierbar sind. Die Ergänzung mit leistungsfähigeren Mikrocontrollern, die heute bereits Bestandteil der Arduino-Familie sind, ist dann nur noch ein weiterer Schritt, der mit dem Produkt Controllino myPLC auch bereits in der Entwicklungspipeline ist.
Controllino myPLC, erhältlich ab April 2017, ist ein Controllino nach Spezifikation des Kunden. Es ist nur das vorhanden, was für die betreffende Anwendung auch benötigt wird. In einem Online-Konfigurator kann per Drag & Drop die Konfiguration der zukünftigen Steuerung vorgenommen werden.
Zur Verfügung steht folgende Funktionalität: digitale Ein-/Ausgabe, analoge Ein-/Ausgabe (10 bit, 16 bit, 24 bit, 4 – 20 mA, Strommessung bis 10 A), PT100/PT1000 und andere Temperatursensoren, Servo- & Steppermotortreiber, Relais (6 A, 16 A, SS), RS485, RS232, CAN, USB Host, DALI, DMX, WiFi, ZigBee, Blue­tooth, LoRa, SD-Card, FRAM, SRAM und verschiedene CPUs. Bild 5 zeigt eine Ausführungsvariante eines kundenspezifischen Controllino myPLC.


Mit so ausgestatteten Kleinsteuerun­gen kann die Steuerungsintelligenz dezentralisiert werden. Controllino-IoT, erhältlich seit Februar 2017, übernimmt dann die übergeordneten Aufgaben zu Systemkonfiguration und -administration, Zusammenführung der Informationen und Integration in ein übergeordnetes Netzwerk.(fr)

passend zum Thema

Controllino myPLC / Dr. Claus Kühnel
Bild 5: Controllino myPLC (kundenspezifische Ausführungsvariante).
© Bilder: Dr. Claus Kühnel

Entwicklungsumgebung

Eigenschaften (Herstellerangaben)

URL

Arduino IDE

Standard IDE (aktuell V 1.8.0)

www.arduino.cc
www.arduino.org

Programino

Alternative IDE für Arduino oder kompatible Mikrocontroller-Boards. Verschiedene Tools und der HTML5-Editor für IoT-Anwendungen sichern eine schnelle Implementierung.

www.programino.com

Logi.CAD3

Programmierung von Mikrocontroller und SPS nach Industriestandard IEC 61131-3. Logi.CAD3 bietet Editoren für die Programmiersprache ST (Structured Text) und FBD (Function Block Diagram). Logi.CAD3 ist das erste IEC 61131-3 Engineering Toolkit für die Programmierung von Controllino-PLCs und ist somit für den industriellen Einsatz bereit.

www.logicals.com

Visuino

Visuelle Programmierumgebung für Arduino, ESP8266, Controllino, und eine Vielzahl von Arduino-Clones.

www.visuino.com

Embrio

Visuelles Real-Time-Entwicklungstool für Arduino

www.embrio.io

Grape

Grape ist eine grafische Programmierumgebung, die aus einem Flussdiagramm automatisch (lesbaren) C++-Code generiert, der innerhalb der Umgebung kompiliert und auf das Arduino-Board geladen werden kann.

www.qfix-robotics.de

Arduino Compatible Compiler for Labview

Der Arduino-kompatible Compiler für Labview ist ein Compiler, der ein Labview-Programm aufnimmt und kompiliert und auf Arduino-kompatible Targets herunterlädt.

www.tsxperts.com/arduino-compatible-compiler-for-labview

Atmel Studio 7

Direkte Programmierung des Mikrocontrollers in C/C++.

www.atmel.com/Microsite/atmel-studio/default.aspx

 

 

 

 

 

 

 

Tabelle 3: Programmierumgebungen für Controllino.

Listing

-startup
plugins/org.eclipse.equinox.launcher_1.3.100.v20150511-1540.jar
--launcher.library
plugins/org.eclipse.equinox.launcher.win32.win32.x86_64_1.1.300.v20150602-1417
-data
@noDefault
-vmargs
-Dosgi.requiredJavaVersion=1.8
-Xms40m
-Xmx6144m
-DLC3useRTS3MetaData=true

Listing: Initialisierungsdatei LogiCAD3.ini

Referenzen

[1] Two Arduinos become One https://blog.arduino.cc/2016/10/01/two-arduinos-become-one-2/
[2] Kühnel, C.: Arduino32: Die jungen Wilden. DESIGN&ELEKTRONIK Teil 1 5/2016, S. 8 – 11, Teil 2 6/2016, S. 14 – 17
[3] Kühnel, C.: Arduino – Open Source Hard- und Software Plattform. ISBN Print 978-3-907857-16-8 (auch als Kindle und ePub-Ausgaben erhältlich)
[4] Putting Controllino or Arduino Nano into operation. http://help.logicals.com/display/LC3UserDocuEN/Putting+Controllino+or+Arduino+Nano+into+operation
[5] Loading application onto Controllino or Arduino Nano. http://help.logicals.com/display/LC3UserDocuEN/Loading+application+onto+Controllino+or+Arduino+Nano
[6] Programmierung in 3 Minuten: In nur drei Schritten zum ersten Controllino Programm. http://www.logicals.com/de/loesungen/Controllino
[7] Link zum Hersteller: www.Controllino.biz


  1. Controllino – Arduino im industriellen Einsatz
  2. Software-Entwicklung für Controllino
  3. Schlussbemerkung und Ausblick

Lesen Sie mehr zum Thema


Das könnte Sie auch interessieren

Jetzt kostenfreie Newsletter bestellen!